Asset Catalog
The asset catalog provides a comprehensive view of all your space's assets. At a glance, see how many assets you have by type and quickly identify how many are unhealthy. The Asset Catalog is synchronized with the platform interface modes, and offers detailed asset-level information like documented columns, lineage, asset queries, and more.

Space assets by type and status.
Quick navigation
You can navigate and manage your space assets using either the:
- Asset type filtering
- Search functionality
Asset type filtering
Use the left-side list view to filter assets by type. Alternatively, filter directly from the main Asset Catalog page. Both methods will synchronously update the assets displayed.

Two methods to filter asset lists in the left-side panel.
Search functionality
Search for assets using any part of their name, not limited to the beginning. Further refine your results by filtering according to asset type.

Asset catalog search functionality.
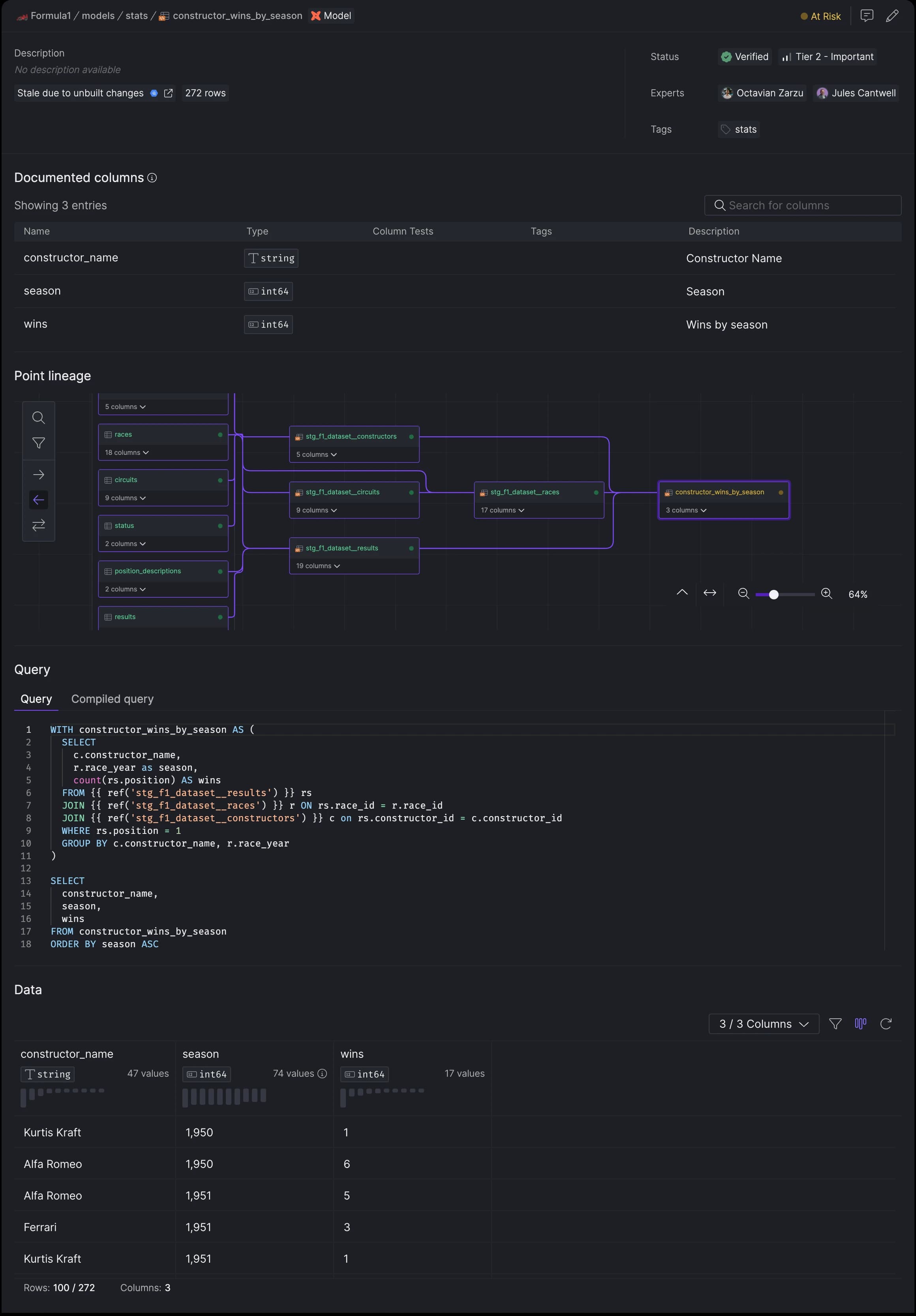
Asset details page
When you select an asset from the list, you'll be directed to its dedicated page. Here, you'll find comprehensive details including:
- Core information, such as the asset health status, row count, tags or experts.
- Redirected to the data warehouse.
- Documented columns, accompanied by their respective tests.
- A lineage view depicting both upstream and downstream dependencies of the selected asset.
- Access to both the query and the compiled query for models only.
- Asset data and columns' cardinality

Asset view.
Assets included in the Asset Catalog
Within the Asset Editor, you can decide if an asset should appear in the Catalog. Simply toggle the Enable docs
option off and commit your changes to exclude an asset. By default, this option is set to on.

Asset editor - Enable docs options.